Introduction

This document will explain the way how to set up a (Storage) Billing Group, adding this to a company and the setup for storage billing on Service Order level. The goal is to be able to invoice all storage jobs within a storage billing group for a certain company in one time.


Creating a Billing Group

Go to the menu option “Administration – Reference” and search for “BILLGRP”

Click on the “View List” option and a new screen will open where you can add a new Billing Group.

Click the “Add” button and fill in the following fields: 

Code: in capital letters.

Field Length: prefilled.

Description: in capital letters.


Save the newly-made Billing Group.


Creating a Storage Billing Group

Go to the menu option “Administration – Reference” and search for “STO”

Click on the “View List” option and a new screen will open where you can add a new Storage Billing Group.

Click the “Add” button and fill in the following fields: 

Code: in capital letters.

Field Length: prefilled.

Description: in capital letters.


Save the newly-made Storage Billing Group.


Adding a Storage Billing Group to a company

Go to the menu option “Administration – Partner” and search for the company you want to add the Storage Billing Group to.

Click the “edit” button to update the company.

Go to the “Additional Info” tab and fill in the Storage Billing Group under the “Accounting Default” section.

Service Order set-up (storage-specific)

Within the S/O Details it is important to fill in the correct Job Type: Storage.

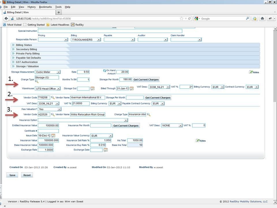
Storage / Valuation

After this, the Billing tab needs to be filled out. See the special storage section “Storage/Valuation”.

Section 1


Storage Measurement: Type of measurement

Rate: Tariff per “storage measurement”

On Hand Amount: Chargeable volume

Charge Type: Tariff code

Months to Bill:  Per month (1) or per quarter (3)

Storage per Month: Rate x On Hand Amount

Warehouse: Location of storage

Storage out: Out of storage date

Billed Through: Date to which a service order has been billed

VAT desc: VAT description

VAT%: VAT percentage

Billing Currency: Currency on the invoice

Contract Currency: Default contract currency


Section 2


Vendor Code: Code of the vendor where the goods are in storage

Vendor Name: Name of the vendor

Storage per month: - 

VAT desc: VAT description

VAT%: VAT percentage

Billing Currency: Currency on the invoice

Payable Contract Currency: Default contract currency


Section 3


Has Valuation?: Yes/No

Vendor Code: Code of the insurance vendor (A22526 – Willis)

Vendor Name: Name of the vendor

Charge Type: Tariff code (Insurance Storage)

Insurance option: -

Entitled insurance value: Maximum entitled insurance value

Insurance per month: -

VAT desc: VAT description

VAT%: VAT percentage

Certificate#: Number of the insurance certificate

Issue date: Date the insurance certificate has been issued

Insurance value currency: Currency of the insurance

Insurance value: Insurance value

Insurance Sell rate%: Selling rate percentage

Ins. Total: Insurance value x insurance sell rate%

Base insurance value: -

Insurance Buy rate%: Buying rate percentage

Base ins. Total: Insurance value x insurance buy rate%

Exchange rate: Exchange rate

Exchange date: Value date of the exchange rate


After the set-up has been done it is time to do the storage billing.


Storage Billing.

Go to the menu option “Finance – Storage Billing”

The below screen will open.

Storage Billing: Select for LTS storage billing.

SIT Billing: Select for SIT storage billing

TPS: - Third-Party Storage Billing

Bill through from All storage files will be invoiced from the date you fill out here.

Bill through to All storage files will be invoiced to the date you fill out here.

Booker’s code: -

Storage billing group: Select the Storage Billing group you want to invoice.

CMM MGMT Fee: -

DMM Disc Fee: -

Include group: 

  • True: this will invoice the selected group(s) at “Storage Billing Group”.

  • False: all storage Service Orders will be invoiced which meet the parameters set.

Exclude group:

  • True: will invoice all storage Service orders except the Storage Billing Group selected.

  • False: no Storage Billing Group will be excluded.

Invoice date for billing: Date that will be on the invoice.

Posting date: Date the invoices will be posted (last day of the month)

Invoice:

  • True: accounting lines and invoices are made. Invoice will be posted as well.

  • False: only accounting lines will be made. No posting.